Zeitaufwändige Dokumentation
Horizont 4 spart Ihnen täglich wertvolle Stunden durch intuitive Bedienung und schnell erlernbare Workflows.
Horizont macht Fallmanagement, Dokumentation und Auswertungen so einfach wie noch nie – sicher, schnell und intuitiv.

Dokumentationspflichten nehmen zu, während Zeit und Ressourcen knapp bleiben. Horizont 4 wurde entwickelt, um genau diese Herausforderungen zu lösen.
Horizont 4 spart Ihnen täglich wertvolle Stunden durch intuitive Bedienung und schnell erlernbare Workflows.
Standardisierte, aber flexible Workflows sorgen für konsistente Dokumentation im gesamten Team.
100% DSGVO-konform mit deutschen Servern. Sie dokumentieren rechtssicher und konzentrieren sich auf Ihre Arbeit.
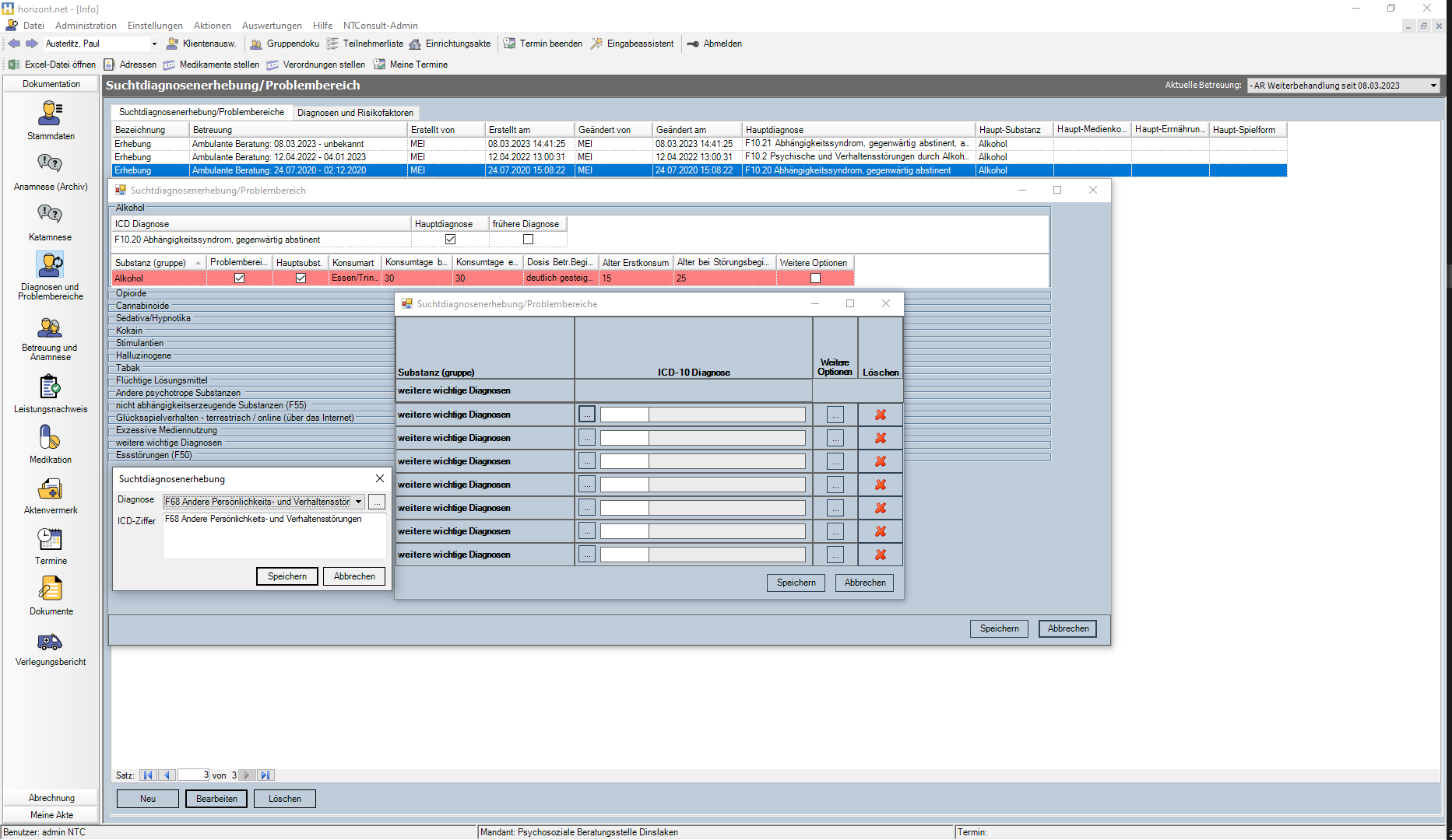
Horizont 4 bietet alle Werkzeuge, die Sie für eine professionelle Klientendokumentation benötigen.
Erfassen Sie Klientendaten strukturiert und übersichtlich mit individualisierbaren Formularen.
Arbeiten Sie kollaborativ im Team mit Aufgabenverwaltung und gemeinsamen Dokumenten.
Erstellen Sie Berichte für Träger, Kostenträger und interne Auswertungen automatisiert.
DSGVO-konform, deutsche Server, verschlüsselte Datenübertragung und Zugriffsverwaltung.
Vollständig vorbereitet für die Anforderungen nach §301 SGB V – rechtssicher und zukunftsfähig.
Bleiben Sie immer auf dem neuesten Stand – Updates erfolgen automatisch und sicher.
Deutschsprachiger Support und Schulungen für einen reibungslosen Einstieg.
So sieht modernes Fallmanagement in der Praxis aus.

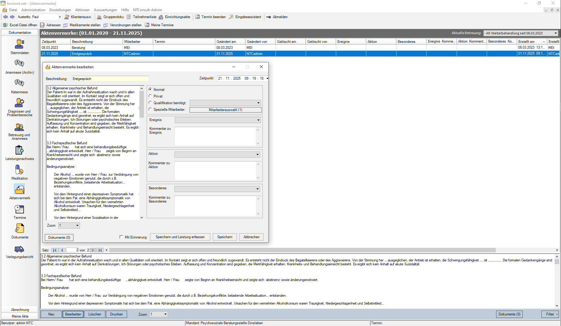
Aktenvermerke - Beratungsgespräche dokumentieren
Ambulante Reha-Einrichtungen, Suchtberatungsstellen, Jugendhilfe-Träger und kommunale Beratungen arbeiten mit Horizont 4 — manche seit über 20 Jahren. Ein anonymisierter Auszug:
Berlin
Hessen
Nordrhein-Westfalen
Hessen
Nordrhein-Westfalen
Hessen
Hessen
Baden-Württemberg
Nordrhein-Westfalen
Niedersachsen
Nordrhein-Westfalen
Hessen
Konkrete Referenzen mit Einrichtungsnamen auf Anfrage (nach Einverständnis der jeweiligen Leitung).
Ihre Daten und die Ihrer Klienten sind bei uns in sicheren Händen.
Erfüllt alle Anforderungen der Datenschutz-Grundverordnung. Regelmäßige Audits und Updates.
Ihre Daten bleiben in Deutschland. Hosting bei zertifizierten deutschen Rechenzentren.
Persönlicher deutschsprachiger Support und umfassende Schulungen für Ihr Team.
Ihre Ansprechpartner
Zwei Ansprechpartner, je nach Thema. Wir verbinden direkt oder Sie rufen uns an — 02064 4765-0.
Geschäftsführung · § 301-Fachberatung
Für fachliche Fragen zur § 301-Umsetzung, Verbund-IK, Abrechnung und strategischem Rahmen der Umstellung.
Vertrieb & Technische Implementation
Für Produktvorführungen, technische Anbindung, Datenmigration aus Bestandssystemen und Schulung.
Überzeugen Sie sich selbst – in einer unverbindlichen Demo zeigen wir Ihnen, wie Horizont 4 Ihren Arbeitsalltag erleichtern kann.
Haben Sie Fragen zu Horizont 4? Fordern Sie jetzt eine kostenlose Demo an oder kontaktieren Sie uns direkt.